Design Diagrams

Design Diagrams help you inspect and document the structure of a design element.

You can create a design diagram in one of the following ways:

  • Right+Click in the Types View or the Design Hierarchy View and select Show Diagram.

  • Place the cursor over a type, instance or state variable in the editor, Right-Click and select Show > Diagram.

Schematic Diagrams

By default Show Diagram opens a schematic diagram that presents the internal structure: ports, sub-instances, combinational and sequential logic and connections.

../../_images/design-diagram-schematic.png

You can draw a nested schematic by increasing the depth from the diagram preferences.

../../_images/design-diagram-schematic-nested.png

Flow Diagrams

A flow diagram presents a high level view of internal connectivity. Multiple connections from one instance to another are collapsed in a single directional edge.

Transform a schematic into a flow diagram using the preferences from the Diagram Toolbar.

../../_images/design-diagram-flow.png

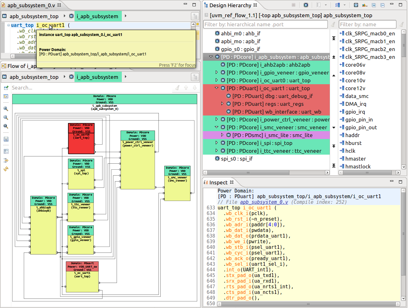
Block Diagrams

A block diagram presents the ports.

Transform a schematic into a block diagram using the preferences from the Diagram Toolbar.

../../_images/design-diagram-block.png

Finite-State Machine Diagrams

Show Diagram on a state variable inside a module or entity will generate a Finite-State Machine (FSM) diagram. States and transitions are automatically detected by analyzing all the assignments and conditions in which the state variable is used.

Multiple transitions between the same two states are merged into a single one with multiple conditions.

Next state variables are supported. The “one-hot” case item pattern is supported. Method call transitions are not supported.

../../_images/fsm-diagram-main.png

The initial state is colored gray.

Selecting any state or transition will highlight the previous and next states differently.

You can change the look and feel of the diagram using the preferences from the Diagram Toolbar or you can change the default preferences from Windows ‣ Preferences ‣ DVT ‣ Diagrams ‣ FSM Diagrams.

  • Graph Direction The direction of the diagram.

  • Placement Strategy The algorithm used for placing blocks and edges.

  • Opposite In/Out Edges for For which states should incoming and outgoing edges be constrained to opposite sides? The default is All States except Initial.

  • Initial State Position The position of the initial state relative to the graph direction. The default is First.

  • Show Explicit Loopback Edges Show explicit transitions to the same state as a loopback edge.

  • Transition Labels The label displayed on transitions. It can be the Index of the transition or the Condition (merged transitions will have multiple conditions). The default is None.

  • Hide names in conditions A list of signal names that will be filtered out of conditions. Strict text matching is used.

  • Hide common expressions in conditions Expressions that are occurring in every transition will be filtered out of conditions.

You can inspect transitions in the diagram table. Select any entry in the table and the transition will be highlighted in the diagram. Any selection in the diagram will highlight the corresponding elements in the table.

Tip

The transition table can be copied to system clipboard, by using the Copy Table As option from the table Context Menu.

This action can be also triggered on the some specific transitions using the Ctrl+C shortcut.

The conditions for all transitions are presented in the last column.

../../_images/fsm-table.png

Diagram Filters

Note

Filters only apply to Schematic and Flow diagrams.

You can customize the diagram using the Filters button filters-button in the diagram editor toolbar.

../../_images/filters-dialog-clk-rst.png

Use the drop-down menu at the top of the dialog to select from available filters.

Use the buttons in the top-right corner of the dialog to create, duplicate, or delete the current filter.

Use the checkboxes at the bottom of the dialog to further clean up the diagram.

A filter is defined using filter rules (one per line). The general form of a filter rule is:

  command element_kinds matching regex [using color_name_or_code]
  • command is one of hide, show, or color

  • element_kinds is a comma-separated list of kinds. The available kinds are blocks, instances, types, signals, ports, input ports, output ports, and inout ports

  • regex is a regular expression that matches the relevant diagram element labels

  • color_name_or_code is a color specified by name, 6- or 3-digit hexadecimal code, comma-separated decimal RGB code or the keyword random. This is relevant only for color rules.

Tip

You can use content assist to write the filters (CTRL+Space).

To apply a filter rule only to elements under a specific instance, you must provide the relevant path in the regex section of the rule:

  • a path must always begin with the name of the top instance (or module) in the diagram (if instance is under top_instance, then top_instance/instance/… is valid, while instance/… is not)

  • a path consists only of names of instances (with the possible exception of the top module) and “/” (i.e. you can’t use the module name in a path except if the diagram top is a module, and not an instance)

  • each level is separated from the previous using “/” (valid: top_instance/inst1/inst2/…; not valid: top_instance.inst1.inst2…)

  • regular expressions may be used in the path section of a rule (for example, top_instance/.*/some_instance)

  • if the regex contains “/”, everything before the last “/” is the path, the rest is used to match the relevant diagram elements (in the following example, the bolded text is the path: top_instance/.*/inst1/.*clk.*)

  • if the regex does not contain “/”, it applies to all elements of the appropriate element_kinds

Tip

You can hide the hierarchy under an instance with the filter “hide blocks matching path/to/instance/.*”.

With the predefined filter in the image above, the resulting diagram will be similar to the following:

../../_images/schematic-filter-clk-rst.png

Design Diagram Actions

Design Diagram actions are available in the Right-Click context menu.

Action

Diagram kind

Element kind

Description

Go to Source

Block
Flow
Schematic
FSM
Supply Network

ALL

Jump to the selected element source code (instances, state values, ports, power domains, connections, state transitions).

../../_images/go_to_source_diagram_action.png

Go to Declaration

Flow
Schematic

Instance

Jump directly to the module or entity declaration.

../../_images/go_to_declaration_diagram_action.png

Step into

Flow
Schematic

Instance

Show the diagram for the selected instance.

../../_images/step_into_diagram_action.png

Step out

Flow
Schematic

Instance

Show the diagram one level above the current diagram top (if available).

../../_images/step_out_diagram_action.png

Expand

Schematic

Instance

Show the sub-instances of the selected instance, while keeping the initial diagram.

../../_images/expand_diagram_action.png

Collapse

Schematic

Instance

Hide all the sub-instances and signals from within the selected instance.

../../_images/collapse_diagram_action.png

Show Sources

Schematic

Instance

Logic Gate

Port

Show the instances that drive the selected port.

../../_images/show_sources_diagram_action.png

Note

You can press S+Left-Click to trigger this action.

Show Destinations

Schematic

Instance

Logic Gate

Port

Show the instances that load from the selected port.

../../_images/show_destinations_diagram_action.png

Note

You can press D+Left-Click to trigger this action.

Delete

Flow
Schematic

Instance

Logic Gate

Connection

Port

Delete the selected element.

../../_images/delete_diagram_action.png

Note

You can press DEL to trigger this action.

Show Connections

Flow
Schematic

Instance

Logic Gate

Connection

Port

Show all connections of the selected instances with other instances; when triggering this operation on a signal, the diagram shows that signal and all the instances it connects; when triggering this operation on a port, the diagram shows that port and all the instances connected through it.

../../_images/show_connections_diagram_action.png

Note

You can press C+Left+Click to trigger this action.

Show Connections Between

Flow
Schematic

Instance

Show all connections between the selected instances, passing through logic.

../../_images/show_connections_between_diagram_action.png

Trace Drive/Load/Drive and Load

Schematic

Connection

Start a trace operation for the currently selected signal (see Trace Connections).

Show in Supply Network Diagram

Block
Flow
Schematic

Instance

Generates the Supply Network Diagram, with focus on the current selected Power Domain Supply Network Diagram.

Note

When performing an action on an instance, signal or port, a purple highlight contour is added to it.

Low Power Format Support

DVT analyzes power format files (either UPF or CPF) and presents power domain information in:

../../_images/pf_overview.png

Power format project nature

In order to work with power format files, you have to enable the Power Format nature for your project.

  • In the New DVT Project Wizard check UPF/CPF

  • For an existing project, right-click on it in the Project Explorer View, choose Change DVT Nature then check UPF/CPF

The Power Format nature works only in conjunction with at least one of Verilog or VHDL natures.

Power format files

Use one of the following build configuration directives to specify a power format file to be analyzed:

Compatibility mode

Directive

ANY

+dvt_upf+<upf_file> +dvt_cpf+<cpf_file>

ius.irun

-lps_1801 <upf_file> -lps_cpf <cpf_file>

vcs.vloganvcs.vhdlgan

-upf <upf_file>

questa.vlogquesta.vcom

-pa_upf <upf_file>

Power format analysis

At full build, after elaborating the design, DVT analyzes (interprets) the provided power format file and elaborates the power domains. TCL and power domain errors are detected and reported during this phase.

All analyzed power format files are decorated with a blue bullet. Files outside the project directory are automatically linked under the DVT Auto-Linked folder.

Note

By default, the working directory of the TCL interpreter is the DVT project directory. To change it, use +dvt_compilation_root within the invocation where the power format file is specified, for example:

+dvt_init
+dvt_compilation_root+/path/to/new/compilation/root
+dvt_upf /path/to/file.upf

Note

Environment variables defined using +dvt_setenv within the invocation where the power format file is specified are available in the TCL $::env array.

Tip

To print power format analysis debug information in the DVT Build Console add this directive to your build configuration file:

+dvt_pf_debug

Tip

If a file called dvt_pre_interpret.tcl exists in any of the the User and Common Settings Location it will be interpreted before the provided power format file. If several such files exist, they will all be interpreted, in precedence order of the User and Common Settings Locations. This mechanism allows you to define TCL variables or functions for debugging or deployment purposes.

Incremental power format analysis

Whenever you change a power format file which was analyzed during the full build phase, DVT triggers a power format file analysis and a power domain elaboration.

Whenever you change a design file (Verilog or VHDL) which was compiled during the full build phase, DVT triggers a power domain elaboration (analysis of power format files is not performed).

The following Common Power Format (CPF) and Unified Power Format (UPF) commands are supported by DVT:

  • CPF up to Version 2.1

create_power_domain -name <power_domain_name> -default -instances <instance_list> -exclude_instances <instance_list>
set_hierarchy_separator <separator_character>
set_instance <instance>
include <cpf_file>
  • UPF (IEEE Std 1801™) up to Version 3.0

create_power_domain <power_domain_name> -elements <instance_list> -exclude_elements <instance_list> -include_scope -scope <scope>
upf_version <version>
set_scope <scope>
load_upf <upf_file> -scope <scope> -version <version>

Supply Network Diagram

The Supply Network Diagram shows all the power domains and power switches, and how they are connected via supply nets and ports.

../../_images/sn_diagram_overview.png

To generate the Supply Network Diagram:

  • Click the Generate Diagram toolbar button and choose Supply Network Diagram

../../_images/sn_diagram_toolbar.png
  • Right-click on the top instance of your design in the Design Hierarchy View and choose Show Supply Network Diagram

../../_images/sn_diagram_dh.png

Tip

To visualize a power domain and all its connections, from the Schematic Diagrams, Flow Diagrams and Block Diagrams right click on an instance included in the extent of the power domain and choose Show in Supply Network Diagram.

../../_images/sn_diagram_flow_rc.png

Tip

To quickly jump from the Supply Network Diagram the control signal of a power switch, select the control port, right click and choose Go to Source.

../../_images/sn_diagram_control_gts.png

Note

For readability, the path to control signals is shortened in the diagram labels. Select the control port to see its full path in the Inspect View.

../../_images/sn_diagram_control_inspect.png